Stable Diffusionで画像生成をする際、最近特に人気が高いUIが ComfyUI です。
Stable Diffusion WebUI(AUTOMATIC1111) と違い、ComfyUIはノードベースのインターフェースを採用しており、画像生成の処理を視覚的に構築できます。
この記事では
- ComfyUIとは何か
- Gitは必要なのか
- Windowsでのインストール方法
- モデルの入れ方
を 初心者でもわかるように解説します。
ComfyUIとは

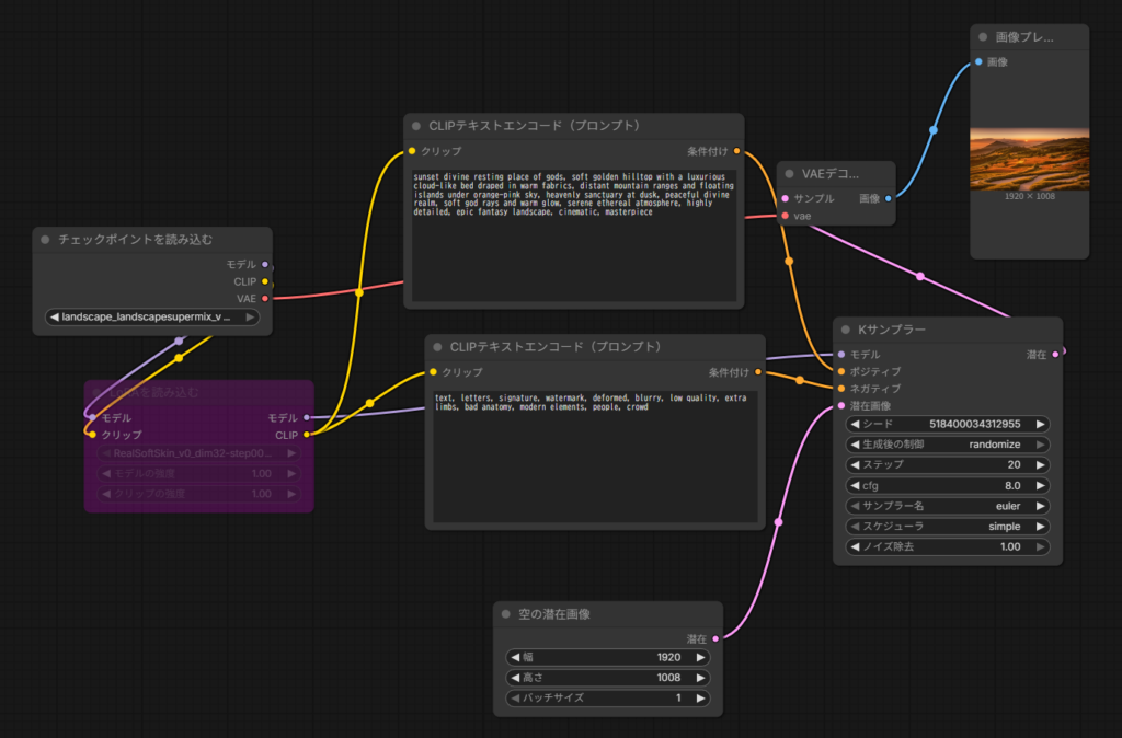
ComfyUIは Stable Diffusion用のノードベースUIです。
通常の画像生成UIとは異なり、
- モデル読み込み
- プロンプト入力
- LoRA適用
- ControlNet
- VAE処理
などを ノード(処理ブロック)として接続して構築します。
この仕組みにより
- 生成プロセスが理解しやすい
- ワークフローを保存できる
- 複雑な生成が可能
といったメリットがあります。
ComfyUIの動作環境
最低限の推奨環境は以下です。
| 項目 | 推奨 |
|---|---|
| GPU | NVIDIA RTXシリーズ |
| VRAM | 6GB以上 |
| OS | Windows / Linux |
| Python | 3.10以上 |
RTX2070(VRAM8GB)程度のGPUでも問題なく動作します。
ComfyUIのインストール前に必要なもの
ComfyUIをインストールする前に、以下のソフトが必要になる場合があります。
| ソフト | 必要性 |
|---|---|
| Git | インストール方法による |
| Python | Portable版では不要 |
| NVIDIAドライバ | 必須 |
ここでよくある疑問が **Gitは必要なのか?**という点です。
Gitはインストールする必要がある?
結論として、必須ではありません。
ComfyUIには2種類のインストール方法があります。
| 方法 | Git必要 |
|---|---|
| Windows Portable版 | 不要 |
| GitHubからclone | 必要 |
初心者は Windows Portable版 を使用するのが簡単です。
ただし、カスタムノードを追加する場合などは Gitがあると便利です。
Gitのインストール方法
Gitは以下の公式サイトからダウンロードできます。


インストール後、以下のコマンドで確認できます。
git --version
ComfyUIのインストール方法(Windows)
ここからは実際のインストール手順です。
① ComfyUIをダウンロード
以下の公式GitHubからダウンロードします。
初心者の場合は Windows Portable版がおすすめです。
ダウンロード

ファイル名:ComfyUI-master.zip
② ZIPを解凍
ダウンロードしたZIPを解凍します。
例
C:\AI\ComfyUI
などのフォルダに置くのがおすすめです。
③ ComfyUIを起動
フォルダ内の
run_nvidia_gpu.bat
をダブルクリックします。
初回起動では
- Python
- PyTorch
- 依存ライブラリ
などが自動でインストールされます。
数分待ちます。
④ブラウザでアクセス
起動すると以下の表示が出ます。
Running on http://127.0.0.1:8188
ブラウザで
にアクセスするとUIが表示されます。
モデルの入れ方
Stable Diffusionモデルは以下フォルダに入れます。
ComfyUI/models/checkpoints
例
CyberRealistic
DreamShaper
Illustrious
LoRAの入れ方
LoRAは以下フォルダです。
ComfyUI/models/loras
ControlNetの入れ方
ControlNetは
ComfyUI/models/controlnet
に入れます。
よくあるエラー
CUDAエラー
GPUが認識されない場合
run_cpu.bat
で起動できます。
ただし生成は遅くなります。
ComfyUIのメリット
ComfyUIは
- LoRAの多重使用
- ControlNet
- 画像から生成
- ワークフロー共有
などが非常に簡単です。
最近は
- AIイラスト
- AIグラビア
- AI動画
などの用途で使われています。
まとめ
ComfyUIはStable Diffusionの中でも 最も柔軟なUIの1つです。
特に
- AIイラスト
- LoRA生成
- 高度なワークフロー
を作る人にはおすすめです。
私の環境
GPU:RTX2070
VRAM:8GB
OS:Windows11
ComfyUI:2026年3月版


コメント